클래스101 강의 - 10년차 디자이너와 3D 애니메이션 만들기 강의 복습
학습환경
•
블렌더 3.6.2 latest 버전 (2023.9.1 기준)
•
맥북 M1 에어 램 16 / CPU 512
블렌더 매뉴얼
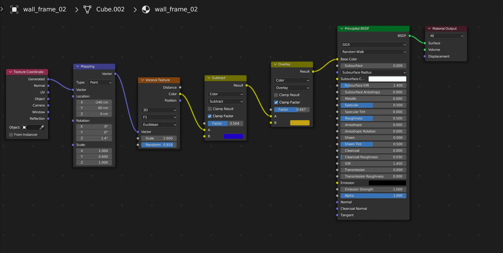
블렌더의 material
•
창을 하나 더 열어서 view를 world로 변경
•
우측 하단 메뉴 바의 material property에서 material 추가
•
블렌더의 노드
◦
왼쪽에서 오른쪽으로 가는 순서도
◦
왼쪽이 input, 오른쪽이 output
•
uv: 3D 이미지에 어떻게 2D 이미지를 펼쳐낼 것인가
•
texture coordinate: 어떤 좌표를 기준으로 투사할 것인가. ex) 좌표에 생성되어있는 uv 값을 투사하라.
•
mapping: 중간에 개입해서 값을 변형시킴 (값에 변화를 주는 함수라고 이해)
•
light path
◦
camera ray: 카메라 광선을 쏘는 것. 카메라가 보는 방향에 오브젝트가 있어 광선이 닿으면 첫번째 슬롯에 반영되고, 닿지 않으면 두번째 슬롯에 영향을 줌 (파라미터가 2개인 건가?)
자주 쓰는 기능
•
alt + 클릭: 루프 선택(한번에 이어진 면 또는 모서리 선택)
◦
주의: 클릭한 곳 가까운 방향으로 선택됨
•
ctrl + j: 병합기능
•
n: 오른쪽 툴바 
•
t: 왼쪽 툴바
복습
1.
조명
•
오브젝트 모드 - add object - light - area
2.
카펫
•
오브젝트 클릭 - i로 크키 줄여서 면 하나 더 생성 - n눌러서 transform 창에서 min crease값 높여서 둥글게 만들기 - i로 크기줄여서 면하나 더 생성
•
루프 선택(alt + 클릭)해서 하얗게 만들 동그라미 면 선택 - 바닥에 적용한 하얀색 머터리얼 적용
3.
예술적 액자
•
_(1).jpeg&blockId=0e552736-74f0-4f5a-89e1-328d4931ca7c)



