Tips
shape key값에 따라 material 다르게 적용하기
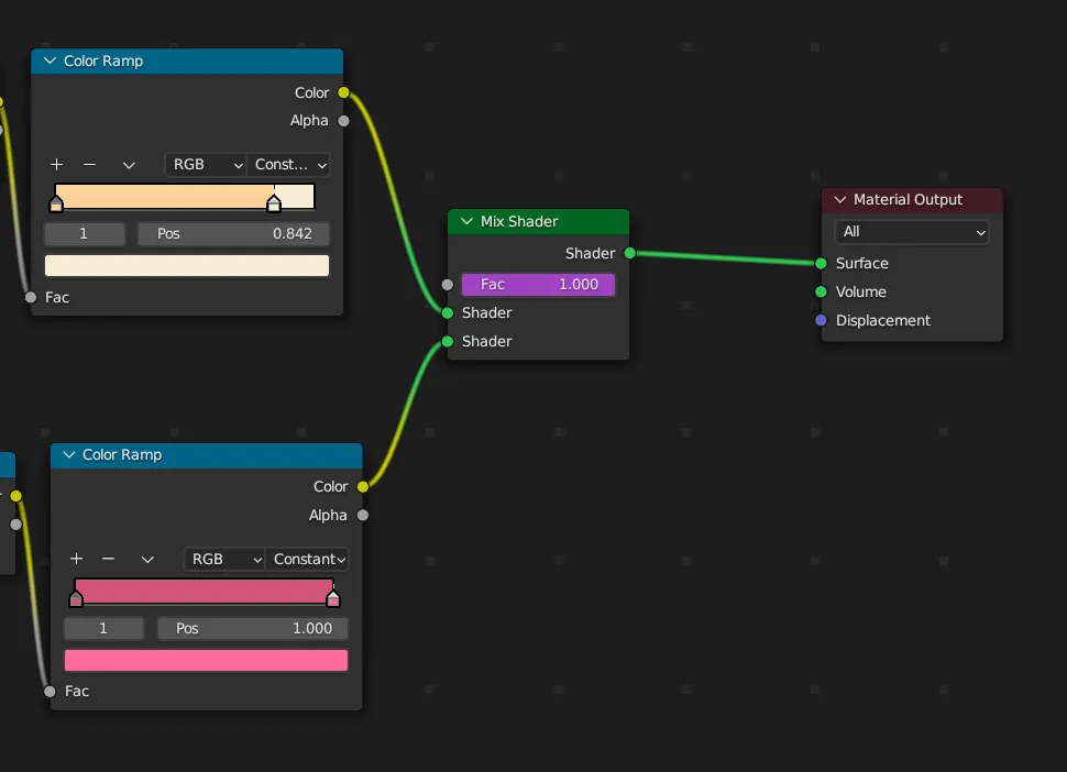
1.
mix shader로 shape key에 따라 각각 다르게 적용할 material 연결
2.
shape key의 value - 우클릭 - copy as new driver 
3.
mix shader의 fac에 paste driver
scene setup
texture site
grease pencil
toon shader - water color
Ghibli style
toon shaded water
grease pencil
3D tips
케이크 흘러내리는 Icing
베이커리
커피만들기
귀여운 캐릭터 만들기
particle system
•
eidt mode + alt + n : flip
baking animation
grease pencil
blender 불꽃
바구니에 사과 떨어뜨리기
나무타일
지브리스타일 잔디 만들기
수채화처럼 보이게 하는 법
sculpting
크로아상
3d room
_(1).jpeg&blockId=0e552736-74f0-4f5a-89e1-328d4931ca7c)



